|
The SEDRIS Data Representation Model
APPENDIX A - Classes Translation Control Link |
|---|
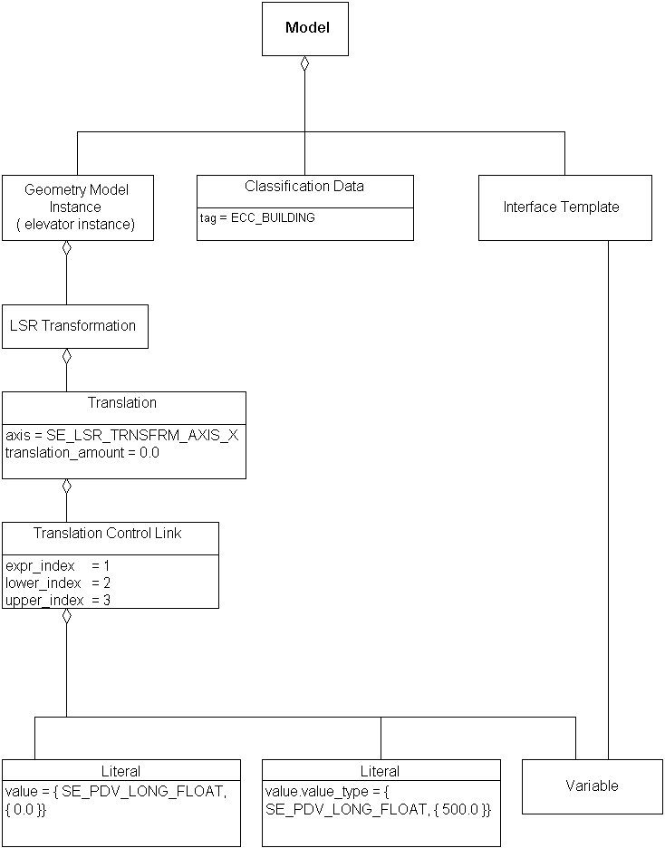
An instance of this DRM class is a specialized <Control Link> used to provide the connection between an ordered aggregation of <Expression> instances and the target fields of a <Translation>.
Consider a <Geometry Model> of a building, containing a <Geometry Model Instance> of an elevator car, where both <Models> are specified in a 3D LSR SRF, and the elevator car is intended to be a moving part of the building model. The <LSR Transformation> used to instance the elevator model into the building shall specify a <Translation> component with a <Translation Control Link>.
This <Translation Control Link> specifies:
A <Literal>, defining the lower limit (the bottom of the elevator shaft) of the translation, in this case, 0.0 metres.
A <Literal>, defining the upper limit (the top of the elevator shaft) of the translation, in this case, 500.0 metres.
A <Variable>, the actual translation of the elevator along the elevator shaft's z axis at any given moment.
The <Variable>'s meaning = { SE_ELEM_CODE_TYP_VARIABLE, { SE_VAR_CODE_TRANSLATION_AMOUNT }}
The <Variable>'s value_unit = EUC_METRE and its ESC_UNI, because <Translation>, by definition, defines its fields in metres.
No FAQs supplied.
| SE_String | description; | (notes) |
|---|
| SE_Integer_Positive | expr_index; | (notes) |
|---|---|---|
| SE_Integer_Unsigned | lower_expr_index; | (notes) |
| SE_Integer_Unsigned | upper_expr_index; | (notes) |
The description field specifies a text description of the given <Control Link> instance's purpose.
For a given <Translation Control Link> instance C, expr_index serves as a 1-based index into the ordered <Expression> components of C such that the specific <Expression> selected specifies the value of the translation_amount field of each <Translation> controlled by C.
For a given <Translation Control Link> instance C, if lower_expr_index > 0, it serves as a 1-based index into the ordered <Expression> components of C such that the specific <Expression> selected specifies the lower limit for the translation_amount of each <Translation> controlled by C. If lower_expr_index = 0, it indicates that no such lower limit is being specified.
For a given <Translation Control Link> instance C, if upper_expr_index > 0, it serves as a 1-based index into the ordered <Expression> components of C such that the specific <Expression> selected specifies the upper limit for the translation_amount of each <Translation> controlled by C. If upper_expr_index = 0, it indicates that no such upper limit is being specified.
|